品牌型号:Lenovo E550C
系统:Windows 11
软件版本:Qt 6
调试是什么?调试就像是医生在为病人进行全身检查,通过一步步排除病源,最终确认病因所在。没有调试功能,“病因”隐藏在众多代码之中,需要耗费更多时间精力才能诊断,因此它能帮助我们快速定位和解决问题。Qt Creator身为Qt框架的IDE工具,便提供了强大且直观的调试工具。在本文中,我们将详细介绍Qt如何调试程序,Qt Creator调试功能如何使用,一步步带你掌握调试的基本技巧。
一、Qt如何调试程序
Qt程序要进行调试,建议结合Qt Creator等带有调试工具的IDE进行调试,Qt Creator支持调试C++、QML、Python等多种语言的程序调试,并且基于GNU Debugger调试器,可在Linux、Windows系统上使用,基于LLDB调试器,可在MacOS、iOS系统上使用,通用性非常广。
下图是他的调试菜单,与传统IDE相同,允许单步跳入跳出调试、单行调试、添加判断表达式调试。

在Qt Creator中,可以直接使用F5快捷键或点击界面左下角的调试启动按钮开启调试功能。

二、Qt Creator调试功能如何使用
上文推荐大家在Qt Creator中调试Qt代码,下面一起来看看具体的使用步骤:
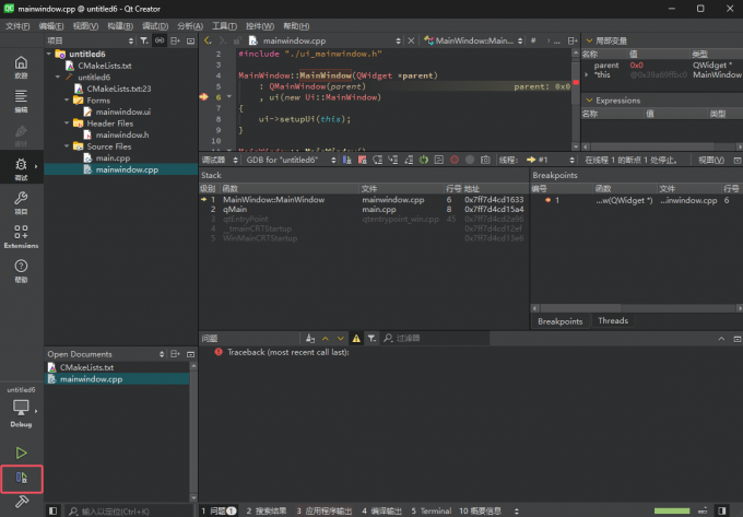
1、配置断点。为程序设置断点后,在调试时,程序执行到断点处才会暂停,让我们可以检查程序的状态。在Qt Creator中,只需在代码窗口的行号栏中单击左侧空白处,断点就会被设置在该行,也可以右键设置“在第xx行设置断点”,如图所示第8行被打上了断点。

2、查看调试参数。点击F5开始调试,程序会被执行到断点处,此时可以通过Qt Creator的调试窗口,查看到当前作用域内的局部变量及其值、当前函数调用栈、调用链等关键信息。

3、调试器上有三个按钮,分别是单步跳过、单步跳入、单步跳出,对应键盘快捷键F10、F11、Shift+F11,灵活使用它们可以加快调试进程,它们的作用是:
单步跳过:跳过当前行,进入下一行,用于当前行调试完毕后继续执行后续代码。
单步跳入:跳入当前行调用的函数内部,逐步查看函数内部的执行情况。
单步跳出:执行当前函数并跳回到上层,适合快速跳出当前函数的调试方法。

4、修改变量值。通过上述设置断点、调试跳入跳出可以测试当前代码每行的运行情况,但无法调试各种应用场景,此时可以直接在“局部变量”窗口中,双击变量名修改变量的值,以测试不同的情况,如资源的路径等。

调试程序是程序开发中繁琐耗时的一环,不过一旦发现并解决BUG,它也能为我们带来满满的成就感。我们通过设置合适位置的断点、一行行观察变量、调整变量,进而定位并解决问题。掌握调试技巧,不仅能帮助我们解决BUG,还能提升我们对当前应用内部程序逻辑的理解。希望阅读完本篇文章,大家能对Qt如何调试程序,Qt Creator调试功能如何使用有更全面的认识。